Desain Dan Analisa Algoritma Pertemuan 9

 Assalamualaikum Wr. Wb Pak

Nama    : Riyan Wiboowo
NIM      : 3420210016
Prodi     : Teknik Informatika

Berikut Ini Tugas Pertemuan 9 Yang Saya Kerjakan :

Pengulangan

Menampilkan String 6 Kali

Draw.io (FlowChart)






Netbeans / Program






Menghitung Faktorial

Draw.io (FlowChart)





Netbeans / Program




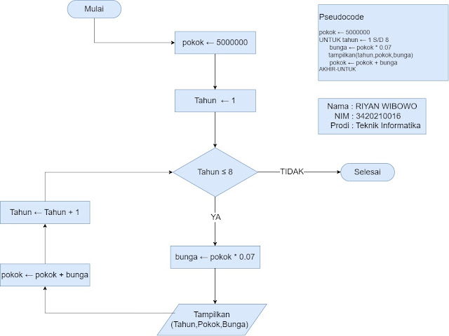
Bunga Majemuk

Soal.
'Amir menabung sebesar 5 juta dan setiap tahun mendapatkan bunga majemuk 7%. Buatlah algoritma yang menampilkan uang Amir dari akhir tahun pertama hingga akhir tahun ke delapan.'

Draw.io (FlowChart)





Netbeans / Program




Komentar

Postingan populer dari blog ini

Desain Dan Analisa Algoritma Pertemuan 10

Desain Dan Analisa Algoritma Pertemuan 11

Desain Dan Analisa Algoritma Pertemuan 13